![图片[1]-n8n通过电子邮件通知实现电子商务订单处理自动化-AI应用集](https://aiseek.oss-cn-shanghai.aliyuncs.com/2025/10/截屏2025-10-01-20.20.59-1024x575.png)
![图片[2]-n8n通过电子邮件通知实现电子商务订单处理自动化-AI应用集](https://aiseek.oss-cn-shanghai.aliyuncs.com/2025/10/截屏2025-10-01-20.20.13-1024x579.png)
适合谁
小型网店店主、新晋创业者以及任何刚开始尝试电商自动化的人。非常适合想要自动化订单流程、避免复杂操作或额外成本的新手。也非常适合使用 Shopify、WooCommerce、Etsy 或任何支持 Webhook 平台的商店。
工作原理
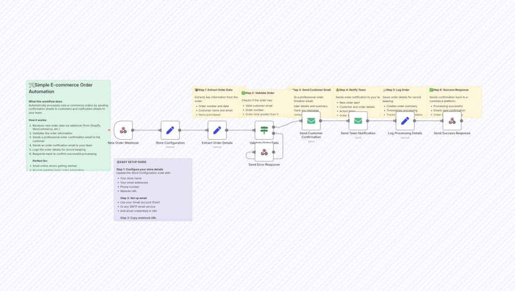
这个简单的工作流程会自动处理新订单,向客户发送专业的确认邮件,并向您的团队发送通知邮件。当客户下单时,您的电商平台会通过 Webhook 将订单数据发送到此工作流程。
系统会提取订单的基本信息,例如客户详情、订单号和总金额,然后验证数据以确保完整性。系统会向客户发送一封格式清晰的确认邮件,其中包含订单详情、后续步骤以及您的联系信息。同时,您的团队会收到一封订单通知邮件,其中包含处理和完成订单所需的所有详细信息。
该工作流程包括处理未完成订单的错误,并将相应的响应发送回您的电商平台,以确认订单处理成功。所有操作均会记录,方便您进行跟踪和故障排除。
如何设置
先决条件:
- 在线商店(Shopify、WooCommerce 等)
- Gmail 帐户或任何带有 SMTP 的电子邮件服务
- 5分钟设置
设置步骤:
- 配置您的商店信息:
- 打开“商店配置”节点
- 更新您的商店名称、电子邮件地址、电话号码和网站
- 此信息出现在客户电子邮件和通知中
- 设置电子邮件凭证:
- 将您的 Gmail 帐户或 SMTP 电子邮件服务添加到 n8n
- 使用内置电子邮件凭证设置
- Gmail 是免费的,非常适合大多数小型商店
- 复制 Webhook URL:
- 点击“新订单 Webhook”节点
- 复制出现的 webhook URL
- 这是您的商店发送订单数据的地方
- 将 webhook 添加到您的商店:
- Shopify:转到设置>通知> Webhook,为“订单创建”创建新的 webhook
- WooCommerce:WooCommerce > 设置 > 高级 > Webhook,为“订单已创建”添加新的 webhook
- 其他平台:查找 webhook、API 或集成设置
- 测试工作流程:
- 在您的商店下测试订单
- 检查确认电子邮件是否已发送给客户
- 确认已收到团队通知电子邮件
- 确认 webhook 响应显示成功
要求
- 支持 webhook 的电子商务平台(Shopify、WooCommerce、BigCommerce、Etsy 等)
- 电子邮件帐户– Gmail(免费)或任何 SMTP 电子邮件服务
- n8n 实例– 云订阅或自托管安装
- 基本商店信息– 联系方式和品牌
如何自定义工作流程
个性化电子邮件内容:
- 编辑“发送客户确认”和“发送团队通知”节点中的电子邮件模板
- 添加您的品牌声音和特定信息
- 包括额外的订单详情或运输信息
- 添加您的徽标或签名(如果使用 HTML 电子邮件)
修改订单验证:
- 在“验证订单数据”节点调整验证规则
- 添加最低订单金额检查
- 包括产品特定的验证
- 为不同的订单类型设置不同的处理
增强团队通知:
- 根据订单价值或产品添加团队成员特定的路线
- 包括库存不足商品的库存警报
- 为紧急订单添加紧急标志
- 为周末和工作日设置不同的通知时间表
扩展功能:
- 使用 Twilio 添加紧急订单的短信通知
- 包括自动库存更新
- 设置后续电子邮件序列以吸引客户参与
- 在处理和运送物品时添加订单状态更新
集成改进:
- 连接 Google 表格以自动记录所有订单
- 添加 Slack 通知以进行团队协作
- 与运输服务集成以自动创建标签
- 链接到会计软件以进行财务跟踪
该模板注重简单性和可靠性,仅使用内置的 n8n 节点和免费服务,让新店主快速且经济地开始自动化。
© 版权声明
文章版权归作者所有,未经允许请勿转载。
THE END
















暂无评论内容