![图片[1]-Dify智能体获取金融投资新闻AI工作流-AI应用集](https://aiseek.oss-cn-shanghai.aliyuncs.com/2025/10/截屏2025-10-03-21.59.32-1024x574.png)
![图片[2]-Dify智能体获取金融投资新闻AI工作流-AI应用集](https://aiseek.oss-cn-shanghai.aliyuncs.com/2025/10/截屏2025-10-03-21.57.56-1024x439.png)
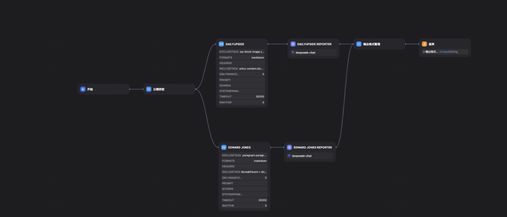
📰 双源金融新闻自动抓取与整合器
该工作流是一个全自动化的财经新闻聚合机器人。它被设定为每日自动运行,并行地从两个指定的国外主流财经新闻网站(The Daily Upside 和 Edward Jones)抓取前一天的最新资讯,然后分别交由两个独立的“AI 记者”进行分析和中文摘要撰写,最后将抓取到的内容进行整合输出。
- 动态生成新闻日期
- 工作流启动后,第一步是通过一个代码节点,自动获取前一天的日期,并将其格式化成两种不同新闻网站 URL 所需的特定格式(例如
tdu-october-02-2025和10/02/2025)。
- 工作流启动后,第一步是通过一个代码节点,自动获取前一天的日期,并将其格式化成两种不同新闻网站 URL 所需的特定格式(例如
- 并行抓取双源新闻
- 工作流在此分为两条并行的分支,同时执行抓取任务:
- 分支一 (DAILYUPSIDE):使用 Firecrawl 工具,将上一步生成的日期动态拼接到 URL 中,精准地抓取 The Daily Upside 网站前一天的新闻通讯内容。
- 分支二 (EDWARD JONES):同样使用 Firecrawl 工具,抓取 Edward Jones 网站的每日市场回顾页面内容。
- AI 记者独立撰写摘要
- 两条分支抓取到的英文原文会分别被送往两个独立的“AI 记者”(大语言模型)进行处理:
- DAILYUPSIDE 记者:这个 AI 的任务是阅读抓取到的新闻,剔除广告内容,然后为每一条新闻撰写一个吸引人的中文标题和一段概括性的中文内容摘要,并对关键数据进行加粗处理。
- EDWARD JONES 记者:这个 AI 的任务类似,但它的指令中包含一个关键步骤——它被要求只阅读并总结与第一步生成的日期(
ejDate)相匹配的新闻,从而实现对综合性页面的精准信息过滤。
- 整合新闻稿
- 最后,一个代码节点会将两个“AI 记者”处理后的中文摘要内容进行汇总。
- 它会将两份摘要合并成一份完整的、以分割线区隔的中文财经新闻简报,并作为最终结果输出。
主要特点
- 全自动无人值守:工作流无需任何人工输入即可自动运行,每天定时生成前一日的新闻摘要,效率极高。
- 多源并行处理:通过并行抓取和处理,大幅缩短了从多个信息源获取和整合新闻所需的时间。
- 精准内容抓取与过滤:不仅使用特定标签来精确抓取网页的核心内容,还能在 AI 处理阶段根据日期等条件对信息进行二次筛选,确保了内容的相关性。
- 定制化 AI 摘要:为每个新闻源都配置了专属的 AI 摘要模型和指令(Prompt),能够根据不同网站的内容风格和格式进行针对性的、高质量的信息提炼和总结。
- 自动化跨语言转换:实现了从抓取英文原文到输出中文摘要的自动化翻译和编译,为用户提供了便捷的跨语言信息服务。
非常适合需要每日获取和追踪国外特定财经资讯的金融分析师、投资者、市场研究员以及内容创作者。
© 版权声明
文章版权归作者所有,未经允许请勿转载。
THE END
















暂无评论内容